Telekom So Wird Glasfaser Innerhalb Des Hauses Realisiert Teltarif De News

Telekom So Wird Glasfaser Innerhalb Des Hauses Realisiert Teltarif De News

Glasfaserleitung Ftth Im Haus Verkabelung Im Haus Computerbase Forum

Glasfaserleitung Ftth Im Haus Verkabelung Im Haus Computerbase Forum

Wie Kommt Das Glasfaserkabel In Die Obere Etage Schermbeck Online

Wie Kommt Das Glasfaserkabel In Die Obere Etage Schermbeck Online

Hausverkabelung Fur Glasfaseranschluss Computerbase Forum

Hausverkabelung Fur Glasfaseranschluss Computerbase Forum

Verbindung Zwischen Netzabschlussgerat Und Router Birnstiel Edv Kommunikation

Verbindung Zwischen Netzabschlussgerat Und Router Birnstiel Edv Kommunikation

Fritzbox 7590 Am Glasfasermodem Mit 1 Gbit S Und Speed Visu Per Loxberry Meintechblog De

Fritzbox 7590 Am Glasfasermodem Mit 1 Gbit S Und Speed Visu Per Loxberry Meintechblog De

Fritzbox 7590 Am Glasfasermodem Mit 1 Gbit S Und Speed Visu Per Loxberry Meintechblog De >

Glasfaseranschluss Alternative Wege Durch Das Haus Jms Blog Jochum Mediaservices

Glasfaseranschluss Alternative Wege Durch Das Haus Jms Blog Jochum Mediaservices

Tv Uber Glasfaser Im Haus Verteilen Anschluss Verkabelung Hifi Forum

Tv Uber Glasfaser Im Haus Verteilen Anschluss Verkabelung Hifi Forum

Wie Verteile Ich Meine 200 Mbit S Oder Mehr Vom Glasfaseranschluss Mittels Wlan Im Haus Weiter Jms Blog Jochum Mediaservices

Wie Verteile Ich Meine 200 Mbit S Oder Mehr Vom Glasfaseranschluss Mittels Wlan Im Haus Weiter Jms Blog Jochum Mediaservices

Von Sat Auf Kabel Glasfaser Kein Signal Computerbase Forum

Von Sat Auf Kabel Glasfaser Kein Signal Computerbase Forum

Wie Kann Ich Meine Endgerate An Den Glasfaseranschluss Anschliessen Youtube

Wie Kann Ich Meine Endgerate An Den Glasfaseranschluss Anschliessen Youtube

Glasfaser Bis In Die Wohnung Ftth Glasfaser In Preetz

Glasfaser Bis In Die Wohnung Ftth Glasfaser In Preetz

Fritz Box Am Glasfaseranschluss Avm Deutschland

Fritz Box Am Glasfaseranschluss Avm Deutschland

Blog Glasfaser Fur Uedem

Blog Glasfaser Fur Uedem

Ftth Hausinterne Verkabelung Fur Bestandsimmobilien

Ftth Hausinterne Verkabelung Fur Bestandsimmobilien

Telekom Glasfaser Neuanschluss Kann Signal Vom Modem Direkt Ins Netzwer Uber Switch Glasfaser Technik Modem Router Netzwerk Verkabelung Glasfaserforum De Das Informations Und Hilfeforum Rund Um Das Glasfaser Internet

Telekom Glasfaser Neuanschluss Kann Signal Vom Modem Direkt Ins Netzwer Uber Switch Glasfaser Technik Modem Router Netzwerk Verkabelung Glasfaserforum De Das Informations Und Hilfeforum Rund Um Das Glasfaser Internet

Installationsservice Kabel Tv Youtube

Installationsservice Kabel Tv Youtube

Ftth Wie Habt Ihr Das Schnelle Internet Inhouse Verkabelt Glasfaser Technik Modem Router Netzwerk Verkabelung Glasfaserforum De Das Informations Und Hilfeforum Rund Um Das Glasfaser Internet

Ftth Wie Habt Ihr Das Schnelle Internet Inhouse Verkabelt Glasfaser Technik Modem Router Netzwerk Verkabelung Glasfaserforum De Das Informations Und Hilfeforum Rund Um Das Glasfaser Internet

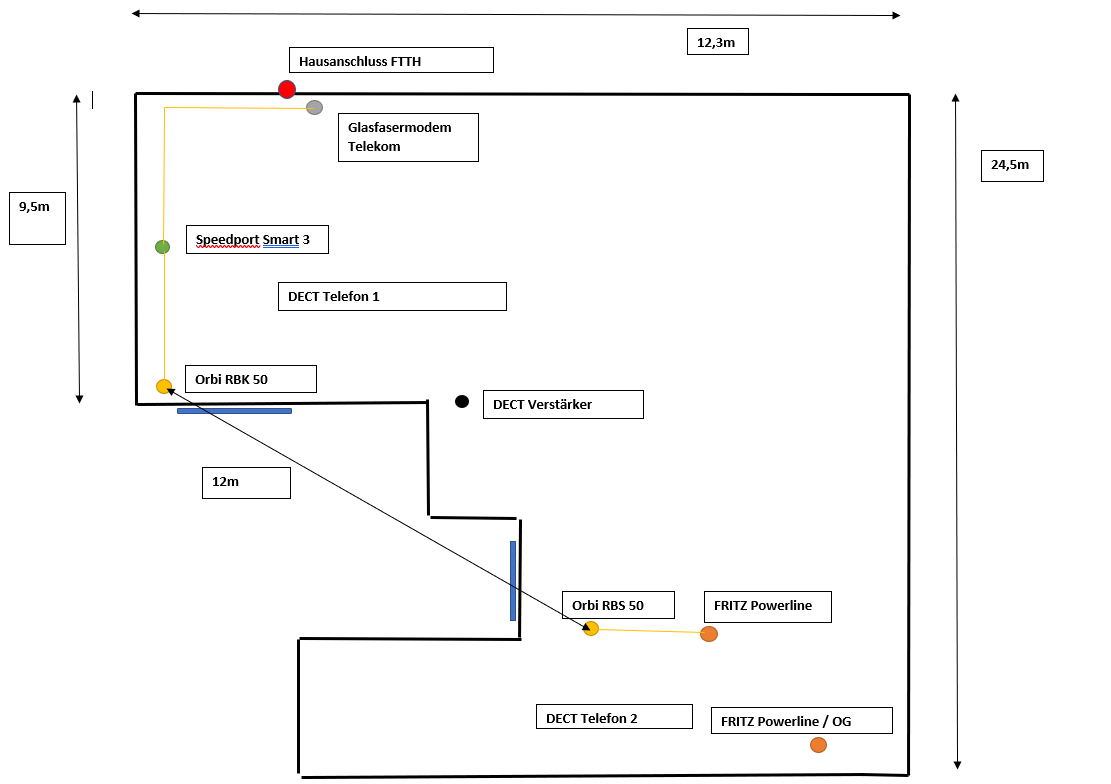
Umstellung Auf Ubiquiti Netzwerk Dect Mesh Telekom Glasfaser Computerbase Forum

Umstellung Auf Ubiquiti Netzwerk Dect Mesh Telekom Glasfaser Computerbase Forum

Ftth Glasfaseranschluss Direkt Ins Haus

Ftth Glasfaseranschluss Direkt Ins Haus

Deutsche Glasfaser Tiefbau Und Hausanschluss In Der Praxis Youtube

Deutsche Glasfaser Tiefbau Und Hausanschluss In Der Praxis Youtube

Erstmalverstehen Welche Fritz Box Passt Wofur Cyberbloc

Erstmalverstehen Welche Fritz Box Passt Wofur Cyberbloc

Grundstucksnutzungsvertrag Produktvertrag Glasfaser Videos Und Faq Stadtwerken Schwedt

Grundstucksnutzungsvertrag Produktvertrag Glasfaser Videos Und Faq Stadtwerken Schwedt

Glasfaser Anschluss Anbieter Kosten Und Vorzuge

Glasfaser Anschluss Anbieter Kosten Und Vorzuge

Hallo Ich Habe Nun Eine 100mbit S Glasfaserleitung Direkt Ins Haus Bekommen Wie Muss Ich Meine Fritzbox 7360 Einstellen Damit Ich Die 100mbit S Nutzen Kann Computer Fritz Box Glasfaser

Hallo Ich Habe Nun Eine 100mbit S Glasfaserleitung Direkt Ins Haus Bekommen Wie Muss Ich Meine Fritzbox 7360 Einstellen Damit Ich Die 100mbit S Nutzen Kann Computer Fritz Box Glasfaser

Glasfaser Uber Telefondose Computer Technik Internet

Glasfaser Uber Telefondose Computer Technik Internet

Glasfaser Netzverteiler Mit E Mms Kassettensystem Von 3m Systembeschreibung Pdf Kostenfreier Download

Glasfaser Netzverteiler Mit E Mms Kassettensystem Von 3m Systembeschreibung Pdf Kostenfreier Download

Telekom Anschluss Vom Keller Ins Haus Verteilen Wie Splitter Technik Telekommunikation Telefon

Telekom Anschluss Vom Keller Ins Haus Verteilen Wie Splitter Technik Telekommunikation Telefon

Dsl Und Glasfaseranschluss Im Parallelbetrieb Tomssmarthome

Dsl Und Glasfaseranschluss Im Parallelbetrieb Tomssmarthome

Alles Wichtige Rund Um Bauarbeiten Hausanschluss Leerrohre Und Verlegewege Burgerinitiative Glasfaser Fur Grefrath

Alles Wichtige Rund Um Bauarbeiten Hausanschluss Leerrohre Und Verlegewege Burgerinitiative Glasfaser Fur Grefrath

Source : pinterest.com